最后更新:2022-05-22 12:08:42 手机定位技术交流文章
服务端的两大作用:
一. 利用HTTP协议与数据互动。
2.管理网络资源
为了了解这项服务的工作流程,首先阅读以下链接的HTTP协议的内容。 HTTP协议简介 - Swords and Swords, CSDN 博客载有HTTP协议的具体内容。
HTTP/1.1 英文 HTTP/1. 中文本0

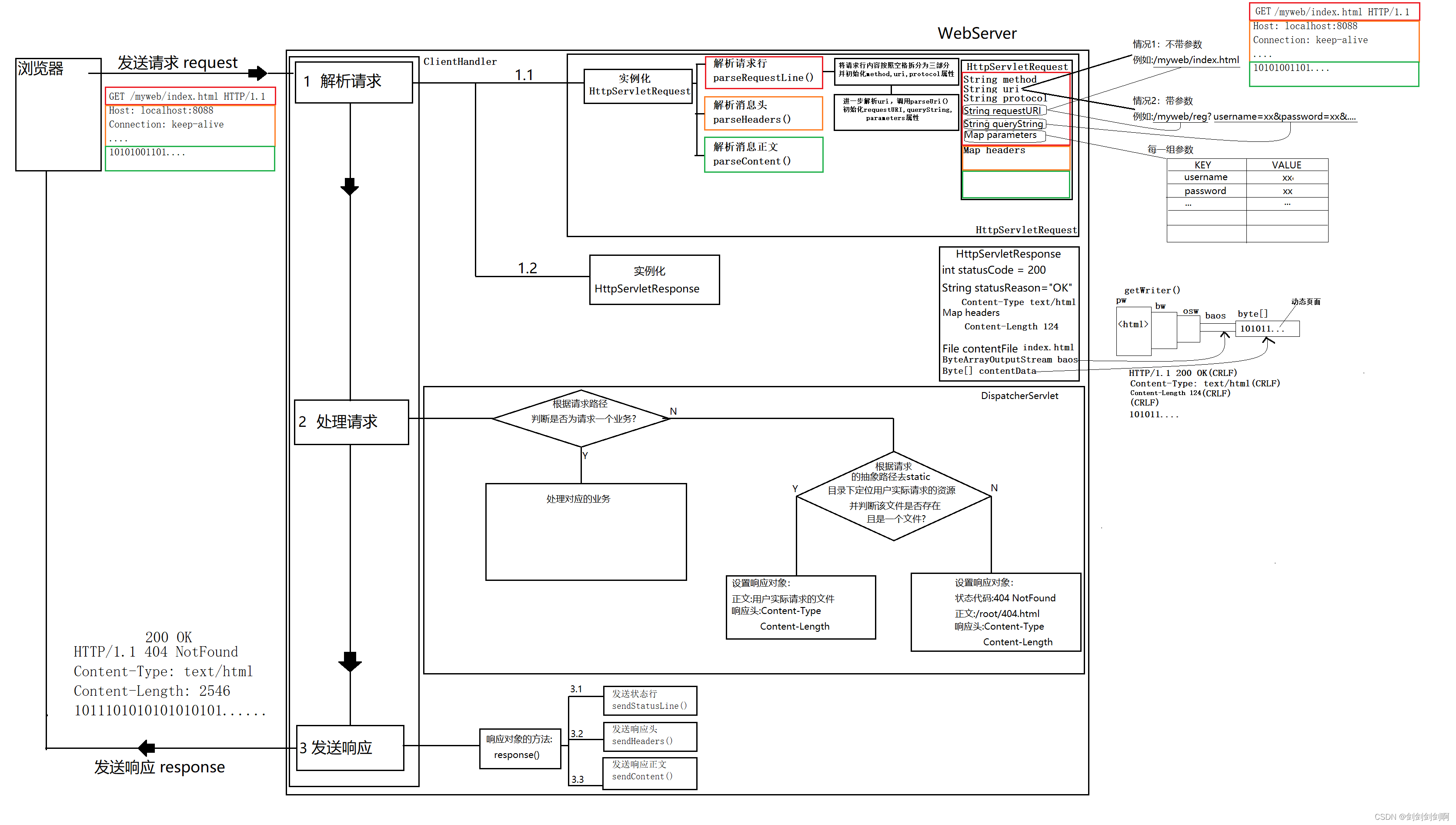
浏览器请求由三部分组成:请求行、信件信头和信件正文。
请求行分为三节:请求方法(SP)、摘要路径(SP)和议定书版本(CRLF)。
HTTP 请求中,浏览器表格给出的参数立即被纳入抽象路径后面;POST 请求中,参数包含在信件内容中。
服务终端回答分为三个部分:状态线、响应头和响应内容。
服务端有三项主要职能:处理请求,发送响应。请求解剖的基本任务是将浏览器提出的请求分开。并分别保存。处理请求的主要目的是根据浏览器的参数处理相关业务,并在对象中设定参数。最后,回复将发送到浏览器。
程序的具体内容如下:
例如,使用浏览器发送 Get 请求 。

无法关闭临时文件夹:%s。
在客户端Handler HttpServelet Request中,创建一个请求人。
在 HttpServiclet 请求对象中处理请求的方式如下:解析请求行,解析信件信头,解析信件正文,在被请求方的构建方法中立即采用三种方法。
请求行解析 : 按空间拆分请求并存储请求方法、 抽象路径和协议版本的属性方法、 uri、 协议 。
因为 HTTP 请求方法以抽象路径 uri 的形式列出参数
![]()
因此,我们必须进一步解除对立,保留道路的抽象部分,并分别保留Réqueturi和问号中的论点。
参数仍是一个字符串 :![]()
然后将参数组成部分进一步分割:按 = 分割并在Hashmap 中保存。
因为POST请求的电文体与此处相同,所以也使用了分析电文体的核心职能。
转换是必要的, 因为浏览器的字符集是 ISO8859-1, 这是一个欧洲字符集, 不处理中文字符 。
由于上述原因,我们完成了对要求的线条的分析,后面是页眉。

在一个循环中,读取每一行,将每个空间行头分隔开来,然后将其保存到哈希马普。
在开展所有这些活动之后,我们获得了浏览器向我们提供的所有数据,并在相关变量中保存了这些数据。
同时,我们提供匹配属性的方法。适当财产的价值是通过收回Xxx获得的。当你获得地图的价值时,有一个小细节。我们必须确定一种在地图中获得价值的方法。该方法的论据是地图的钥匙和价值。这是唯一的方法 这是找到工作的唯一方法返回匹配值。
下一步是分析请求的操作 。
我们会在分析请求前 夸大目标 Http ServerletResponse 的答案
在演示对象时,为某些内部属性指定了初始值:状态代码=200的默认初始值,状态描述=ok的默认初始值。

我们的下一个目标是根据请求参数,给状态线、反应头和反应文本定出适当价值。
在客户端Handler, 创建一个新的调度服务器天体, 然后对请求和响应天体使用服务方法 。
Dispacker Serverlet 是一个请求处理集中处理的类别 。要从浏览器获取抽象路径, 请使用请求 。 Get requesturi 。首先,是否根据所发现的抽象路线寻找企业,如果是理想途径,则按照相应的抽象途径处理相关交易;否则,使用所请求的抽象路径,确定用户在状态目录下实际请求的资源 。确定文件是否存在以及它是什么?根据结果,确定相关状况代码、文本和回应标题。让我们来看看这是怎么回事。
评估所提供的抽象路径是否代表商业要求
在用户注册页面表格中,相关的抽象路径是:![]()
以下是用户报告业务的一些例子。
额外行动包括用户登录、显示所有注册用户信息的动态页面、根据输入数据生成二维代码等等。 在此不再使用 。
下面是请求书主页索引.html /资源/静态/我的网目录下静态页面的一个例子。

如下文所示,确定静态代码块路径的代码首先实现。
设置页面指定功能,在设置响应正文时,我们将一些信息格式化,以便答复的语言清晰明了。原因是我们可以通过设置文件访问Font-Type等文件类型和Font-Length等文件大小。在具体说明答复案文时,也精确地设定了两个答复者。
如下图所示,我们现在确定了必须发送的所有参数:

我们会完成最后的步骤并作出反应。
本文由 在线网速测试 整理编辑,转载请注明出处。