最后更新:2022-05-25 23:27:08 手机定位技术交流文章
近年来,欧盟的绿色过渡议程使该国经济繁荣达到前所未有的高度。在欧洲,新能源车辆的市场反向上升。中国品牌的电动汽车的发展前景光明。同时,中国主要的电动汽车制造商也加大了进入欧洲市场的努力。这样做也是件好事例如,我们熟悉上议院、比阿迪、爱基、彭、乌莱、江怀、吉利等。
为了改善欧洲的市场准入,标准屏障是中国电动汽车公司必须克服的第一个障碍。欧洲收费协定标准联合收费系统就是一个例子。Combined Charging System)。ISO 15118是二氧化碳捕获和储存通信的基础。这一想法是基于使用以以太网为基础的电线。Power Line Communication)。
制造商完成测试,以确保准确性和效率。需要对PLC通信采用自动测试方法。与相关硬件如VH5110或VT7970/VT7971等配套的 " 独木舟选择智能充电 " 可以收集和分析PLC通信中的数据。协助OEM进行OEM欧元充电测试。
矢量VH5110通信界面板用于PLC EV和EVSE之间的数据收集。VH5110监测返回公路的交通数据。并转为以太网数据,检查相关的加澳新网络窗口。根据DIN 70121和ISO 15118以及IEC 61851-1所述的PWM参数,可以捕捉到高级别协议数据。

VH5110包括以下特征:
VH5110PLC数据收集装置它必须与加澳新方案一起使用。以及“独木舟智能充电选项”,“独木舟以太网实施”,VN56或GL53系列。这不是我们唯一会发生的事情,但这是我们唯一会发生的事情。在EV和EVSE或EVCC和SECC之间收集PLC数据是完全可以的。测试场景图示如下:
为了更方便地利用测试工程师,上,上,上,上,上,上,上,上,上,上,上,上,上VH5110 基本(CCS Listeiner)项目被添加到样品设计中。只需设置工程师来同时捕捉PWM参数即可。支持投票和推动模式。

VT7970/VT7971是根据ISO 15118标准测试CCS的一个特定模块,可用于测试电动汽车和电动汽车充电器。

可使用VT7970/VT7971对EVCC进行一致协议测试。它必须与加澳新方案一起使用。这篇文章是全球之声在线特稿的一部分。这篇文章是我们对2011年古巴大选的特别报导的一部分。 我不知道该怎么办, 但我不知道我在说什么。建立 EV 或 EVSE 复制节点可能简单快捷。结合CAPL脚本,对EVESE或EV进行功能和协议一致性测试。以下是常见的应用设想方案:



矢量根据CCS收费程序创建了ISO 15118-4/-5、DIN 70122车辆末端试验箱,这可能会减少测试工程师的脚本写法,并大大加快项目开发进程。
CCS测试包具有以下特点:
下表显示符合ISO 15118-5的车辆最终测试案例数:
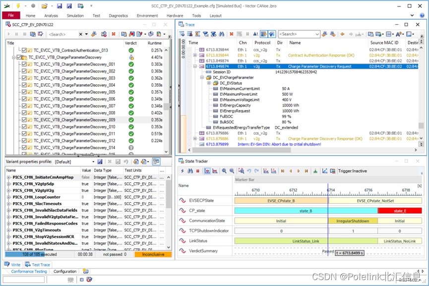
以下是CANOE车辆终端测试实施的一些实例:

中国的电动车辆在欧洲市场迅速扩张。仍会面临不小挑战,同时,越来越多的公司将参与这一进程。协助中国发展电动车辆部门。北方提供的资料不断监测新能源的开发情况。结合多年测试经验,实际上,测试方案总是从客户的角度加以完善。中国政府作为向量中国伙伴,目前处于紧急状态。这是中国政府第一次能够支持其在这一领域的努力。是时候用充电的卡纳奥了北区提供诸如VCU、BMS、Inverter、OBC、EVCC等OEM解决方案。中国的电力企业近年来扩大了建设电动汽车业的能力。
请记住,图中的一些图像来自矢量。
北交换情报的番茄蛋面
本文由 在线网速测试 整理编辑,转载请注明出处。