最后更新:2021-10-30 04:17:58 手机定位技术交流文章
我最近才上任。 设置它是第一件让人想到的事情。 路由器。 好了。 毕竟, 它现在不在互联网上, 手机和许多电器不再可用。 宽带不切实际, 4G路由器不推荐给无线网络, 许多接入点不稳定。 我选了一个 4G 智能网络路由器, 现在无法使用 。

因为前面有9个字,“外壳、向日葵、粥,” 当我拿到包裹时,它只是有点糊涂了。“我买了花生贝壳吗?“向日葵?从互联网上看,花生贝壳(内部渗透)、向日葵(远程控制)和粥(隔离网络)显然是技术旗帜之下的商品,路由器的独特性能也得到了展示。

除了指定的路由器*1、补给器*1和指示*之外,在连接中还添加了2个额外的 4G 联合卡。 这是选择此路由器的原因之一。 在没有网络的情况下,这个公共路由器很容易将 4G 流转换成 WIFI 信号。

整个背面是黑色的,看起来美丽和体面,可以很容易地融入场景。 在线中心有195毫米* 128毫米* 24毫米。 4个头灯用于提醒网络连接、 BPE 网、 WiFi 信号和 4G 互联网连接的连接条件。 4个外部天线, 其中2个是 2 个 。

路由器背面的点数从左到右是 SIM 空洞, 10/ 100 Mbps 自我适应到广域网嘴, 2 10/ 100 Mbps 自我适应到局域网嘴、 重置按钮和电源界面。 Wi-Fi 现在是主要的网络连接。 两个局域网已经足够了。 我习惯在电视上看到一个, 在电视上看到另一个。 为了保持信号稳定性, 使用桌面 PC 。

两个后台之一用于配置路由器网络连接,包括接入信号、WIFI相关设置等等。 干扰模型、平衡模型、墙壁穿透模型、节能模型和标准模型等模型可以环境或实际适应。

如前所述,Poppoon拥有任何品牌路由器中最多4G到WIFI的4G到WIFI功能。 一个小SIM卡将把路由器转换成移动网络,使用有线互联网来建造有短期租赁环境的公寓是不合算的;在微型企业,办公空间随时会发生变化;商业商店,商业宽带收费太高,这肯定会为WIFI转换4G带来新的选择。

将4GC转换为 WIFI 功能的另一个功能是,它可以用作电缆宽带的替代,在电缆网络突然断线的情况下,可以迅速用4G转换模式取代,担心切断互联网,例如现场网播、学生宿舍、网站仓库等等,是非常恰当的,不必担心在互联网上浪费额外的4G流量。

我用 WIFI 速度测试了 4G, 下载到 10.3 Mbps, 上传速度11 Mbps, 因为网络接触操作员 信号撞击测试的速度可能不同。 当操作员的信号稳定时, 路由器没有中断 。

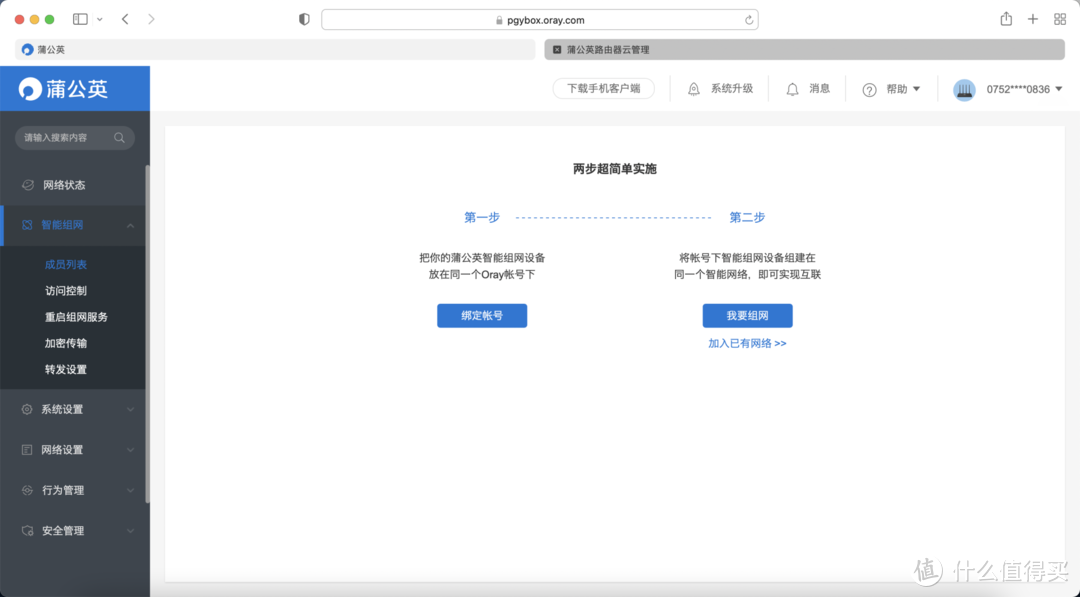
Penang的一等非现场网络功能是通过另一个后台进行, 并且是其中的一个极好功能。 网络相当容易。 Bountain Cloud 管理器菜单中的第一步是将您的 Pupu- Engnet 设备加入同一个 Oray 账户, 第二步是创建一个网络。 智能设备的创建可以在同一个网络上进行 。

简言之,许多设备将通过云层并入局域网,从而能够从A-painter路由器下的设备进入B-place通用路由器下的所有设备,从而产生场外出入的印象,这相当于已经很受欢迎的遥控功能。

想象一下,将办公室的所有计算机设备与瓷器路由器之一连接起来,配以4G更替器,使办公室的所有计算机在任何时候和任何情况下都能够使用另一个瓷器路由器,免费版本目前只有三台与之相连的装置,但对于个人来说是充足的。

简而言之,作为路由器,除了信号稳定、渗透等好处之外,4G-至WIFI功能和场外网络功能为您提供了即时访问公共路由器至计算机下所有文件的机会,它连接的设备比相应的WIFI更迅速,传送速度更快;与常规路由器相比,4G-WIFI使网络更加可靠和价值更高。
本文由 在线网速测试 整理编辑,转载请注明出处。