最后更新:2022-02-09 13:04:03 手机定位技术交流文章
当网络比较简单,或者路由器不能通过动态路由协议建立到达目的网络的路由时,可以配置静态路由。但是,与动态路由协议不同,静态路由自身没有检测机制,当网络发生故障时,静态路由无法感知,需要由管理员介入,这样无法保证及时进行链路切换,可能造成业务较长时间中断。
部署BFD for静态路由的方案可以适应链路的变化情况,但是BFD for静态路由要求链路两端的设备都支持BFD功能。如果链路两端有设备不支持BFD功能,可以配置NQA for IPv4静态路由,NQA测试例检测到链路故障后,会把与其绑定的静态路由从IP路由表删除,使业务流量切换到无链路故障的路由,避免业务的长时间中断。
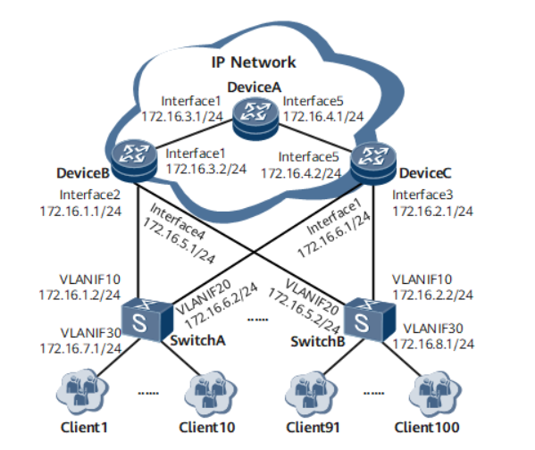
如图1所示,在IP城域网组网中,网络设计成冗余备份链路,其中:
图1NQA for IPv4静态路由组网图

1.配置IP地址,具体配置过程请参考配置文件
2.在DeviceB上配置DeviceB和SwitchA之间的NQA测试例
3.配置静态路由
# 在DeviceB上配置与NQA测试例联动的静态路由。
# 在DeviceC上配置静态路由。
4.在DeviceA、DeviceB和DeviceC上配置动态路由协议。本例选择OSPF动态路由协议。
# 在DeviceA上配置OSPF协议。
# 在DeviceB上配置OSPF协议。
# 在DeviceC上配置OSPF协议。
5.在DeviceB和DeviceC上配置OSPF动态路由协议引入静态路由
# 在DeviceB上配置OSPF动态路由协议引入静态路由,并且把路由开销值设置为10。
# 在DeviceC上配置OSPF动态路由协议引入静态路由,并且把路由开销值设置为20。
6.查看配置结果
配置完成后,在系统视图下,在DeviceB上执行display current-configuration | include nqa命令,可以看到静态路由已经绑定NQA测试例。执行display nqa results命令,可以看到NQA测试例已经建立。
# 查看NQA for静态路由的配置。
# 查看NQA测试结果。
可以看到“Lost packet ratio: 0 %”,这说明链路状态完好。
# 查看DeviceB的路由表,可以看到静态路由存在于路由表中。
# 查看DeviceA的路由表。
可以看到有一条到172.16.7.0/24的路由,下一跳指向172.16.3.2,cost值为10,因此业务流量会优先走链路DeviceB→SwitchA。
# 关闭DeviceB的GigabitEthernet 1/0/1接口,模拟链路故障。
# 查看NQA测试结果。
可以看到“Completion:failed”、“Lost packet ratio: 100 %”,这说明链路发生了故障。
# 查看DeviceB的路由表,可以看到静态路由消失。
# 查看DeviceA的路由表。
因为DeviceB上的NQA测试例与静态路由是联动的,当NQA检测到链路故障后,就迅速通知DeviceB与其绑定的静态路由不可用,DeviceA也不能从DeviceB处学到通往172.16.7.0/24的路由。但是DeviceA可以从DeviceC处学到通往172.16.7.0/24的路由,因此可以看到通往172.16.7.0/24的路由下一跳指向172.16.4.2,cost值为20。业务流量切换到链路DeviceC→SwitchA。
本文由 在线网速测试 整理编辑,转载请注明出处。