最后更新:2022-03-15 12:07:02 手机定位技术交流文章
有人在无处接近
然后打开In2out3文件。
下一位, 要编译它, 请点击此三角形 。
汇编时间由设备决定,但时间很长。
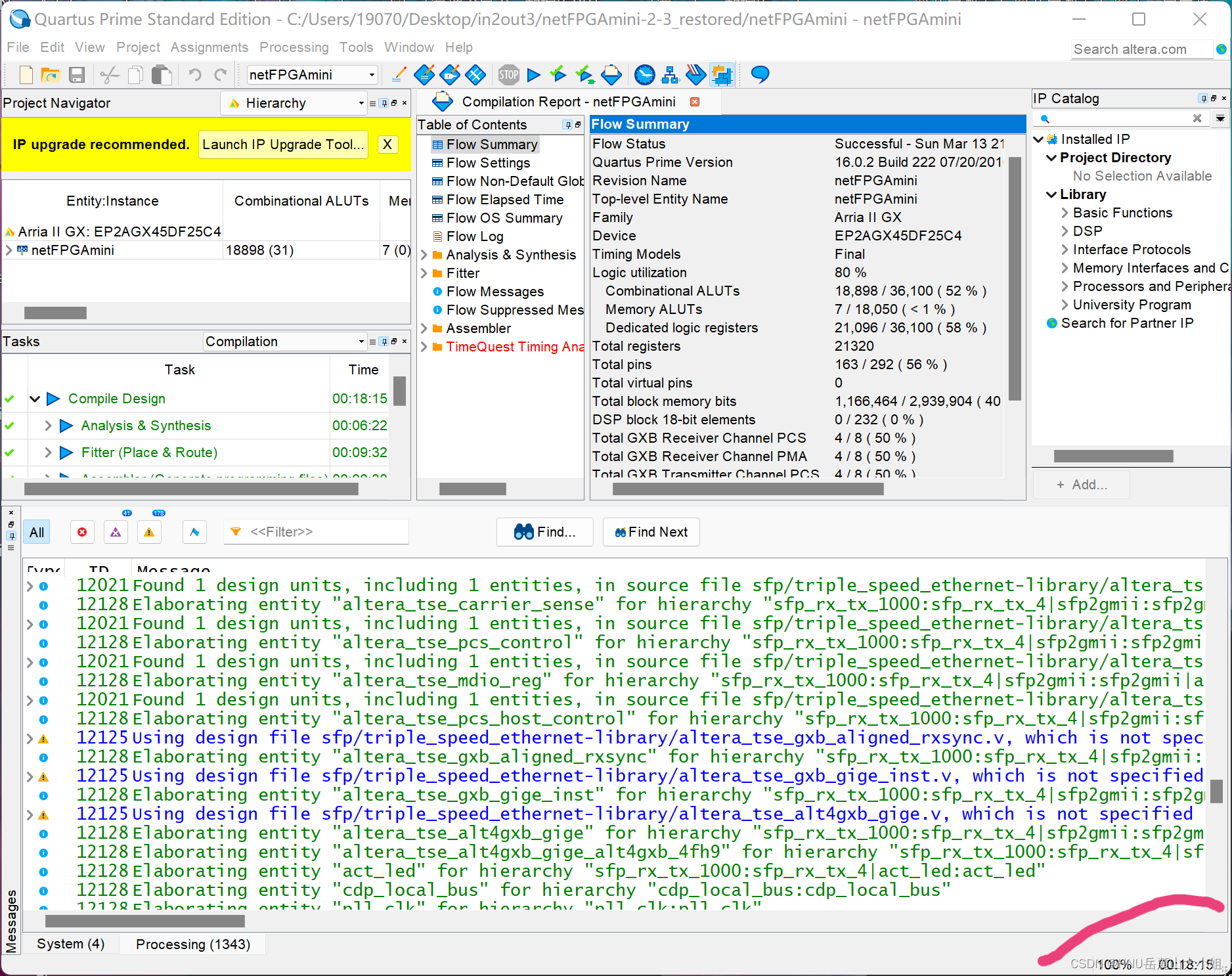
它显示100%的代表在右下角进行了核对。
如果编译失败, 请检查是否在您的 in2out3 文件路径中出现中文, 这应该大约为2% 。 不要问我怎么知道 。
别忘了带插头!
当设备连接时,如果一切正常,计算机不显示任何不正常之处。
下一位点击Towls, 最后请点击程序员。
我要展示一个类似这个的界面
点击 [硬件设置..] 开始 。
选择 USB 爆炸 [USB-0] 。
您可以点击 [Start] 获得它。 进程右上角已装入100%, 这表明成功 。
本文由 在线网速测试 整理编辑,转载请注明出处。