最后更新:2022-04-06 02:49:08 手机定位技术交流文章
局域网用户终端往往通过默认网关与外部网络连接。如果默认网关设备不能正常运行,此后,从所有用户终端到外部网络的数据流动将中断。通过实施几个网关,可以避免一点故障。另一方面,必须解决若干网关之间的冲突。
VRRP(《虚拟路由重叠议定书》)既可以备份网关,也可以解决许多网关之间的争端,从而提高网络的复原力。
单网关面临的问题

使用一种技术,在主机上下一跳跃器失灵时,使行动能够迅速过渡到备用路线设备,从而确保通信的连续性和可靠性,将许多道路和设备合并成虚拟“路由”装置。

VRRP运行后,在局域网上提供虚拟路由器。
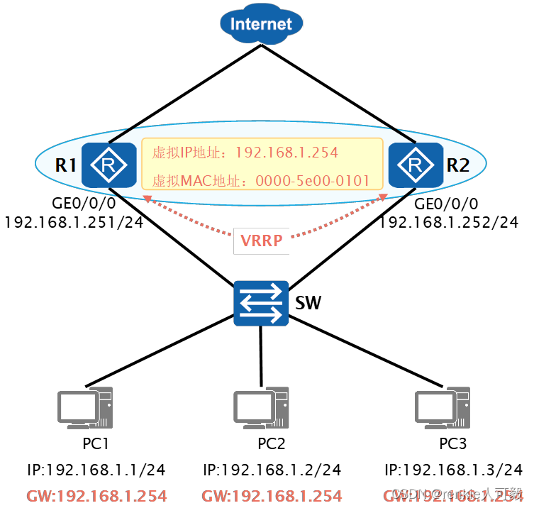
本例中:
有两个路由器,即R1和R2, R1和R2的IP地址是24, R1港口的IP地址是24, R2港口的IP地址是24。
连接 R1 和 R2 到同一虚拟路由器, 作为港口IP 地址 。
作为默认网关,使用所有计算机。
VRRP基本要点(1)

VRRP路由器:对于VRRP协议,使用R1和R2等路由器。VRRP 它设在路由器的接口上,以接口为基础。
VRID:一个 VRRP 组( VRRP Group 由许多使用同一协议的共同工作路由器(接口)组成。 VRID(虚拟路由器识别器,虚拟路由器识别器)标识。同一VRP组中的一个路由器与VRP协议进行了沟通,由此产生了一个虚拟路由器。一个 VRRP 组中只能出现一台 Master 路由器。
VRRP基本要点(2)

VRRP为每个群体创建了虚拟路由器(虚拟路由器)的抽象化,这不是一个真正的物理装置,而是VRRP虚拟逻辑装置。 VRRP团队只能建造虚拟路由器。
虚拟IP地址和虚拟MAC地址:虚拟路由器拥有IP地址和MAC地址。其中 IP 网络管理员配置地址。 VRRP 当一个或多个虚拟路由器被定义时,它们可能拥有一个或多个虚拟路由器 IP 地址,通常用作用户的网关地址。 MAC 地址的格式是 “ 0000-5e00-01xx” ,其中 xx 为 VRID 。
VRRP 基本基本基本要点(3)

路由器主 :“Master 路由器 ” 在一个 VRRP 分队受命发送通讯 VRRP 组中, 只有 Master 由路由器对虚拟进行响应。 IP 地址的 ARP Request 。 Master 路由器将存在一段时间 。 间隔周期性地发送 VRRP 汇报,以便你们能讲同样的故事。 VRRP 组中的 Backup 路由器关心他的生存
路由器备份 :有时被称为备用路由器。备用路由器将能够实时拦截主路由器的甚RRP信息,并准备接管。
Priority:优先级值是选举 Master 路由器和 Backup 路由器基础,优先抽取范围 0-255 ,值越大越优先 , 值相等则比较接口 IP 优先处理大小问题。
广告报纸是《VRRP》中仅有的一类报纸。基于组播方式发送,因此,只能在同一广播区播出。广告信息的目的是..224.0.0.18 。

自愿权利主张报告的案文如下:
VRRP目前有两种口味。其中 VRRPv2 仅适用于 IPv4 网络, VRRPv3 适用于 IPv4 和 IPv6 两种网络。
虚拟 Rtr ID: 与报告链接的虚拟路由器标识 。
优先权:发送信息优先的VRRP路由器。
Count IP Addrs:该 VRRP 报文中所包含的虚拟 IP 地址的数量。
认证类型:VRRP支持三种认证方法:纯文本密码验证, 未认证 MD5 配有相关值的方法验证方法 0 、 1 、 2 。
Adver Int:发送 VRRP 通告消息的间隔。 默认为 1 秒
IP Address:链接到虚拟路由器的虚拟路由器 IP 地址,可以为多个。
Authentication Data:无法关闭临时文件夹:%s。
在《甚高频、甚低频、低频、低频或低频/低频/低频/低频/低频/低频/低频/低频/低频/低频/低频/低频/低频/低频/低频/低频/低频/低频/低频/低频/低频/低频/低频/低频/低频/低频/低频/低频/低频/低频/低频/低频/低频/低频/低频/低频/低频/低频/低频/低频/低频/低频/低频/低频/低频/低频/低频/低频/低频/低频/低频/低频/低频/低频/低频/低频/低频/低频/低频/低频/低频/低频/低频/低频/低频/低频/低频/低/低频/低频/低频/低频/低频/低频/低频/低频/低频/低频/低频/低频/低频/低频/低频/低频/低频/低频/低频/低频/低频/低频/低频/低频/低频/低/低/低/低频/低频/低频/低/低/低/低)/低/低/低/低/低/低/低/低/低频/低/低/低/低/低/低/低频/低频/低)/低/低/低/低/低频/低频/低频/低)/低频/低频/低/低/低/低/低/低/低/低/低/低/低/低/低)/低/低/低/低/低/低/低/低/低/低)/低/低/低/低/低/低/低/低/低/低/低/低/低/低/低/低/低/低/低/低/低/低/低/低/低/低/低/低/低/低/低/低/低/低/低/低/低/低/低/
计时器ADVER_InterVAL:Master 发送 VRRP 通知时间周期的默认设置为: 1 秒。
计时器 Master_DOWN:Backup
当装置过期后听定时器时,它就变成
Master
状态。
以下是MASTER_DOWN 计时器计算公式:
MASTER_DOWN =( 3* ADVER_INTERVAL ) + Skew_time (偏移时间)
其中,Skew_Time= ( 256–Priority ) /256
VRRP 状态机

一个 Startup 事件可以由系统在 VRRP 当配置完成或已经配置时自动触发 。 VRRP 通过转而使用,港口最低链路已停用。。
VRRP 协议状态

VRRP 主备选举 (1)

VRRP 是在初始化时创建的, 当从 Up 界面获得消息时, 如果设备优先级小于 255, 您将会切换到备份, 等待MASTER_ DOWN 计时器超时后切换到 Master 。
如果高优先设备首先启动,低优先设备第二启动,高优先设备进入主控状态。将低优先级设备列为第一优先事项。 VRRP 那是个旋转门 我还在附近 Backup 状态。
如果低优先首先开始,然后是高优先,低优先首先是从后备向主州过渡。向高度优先设备提供了低优先设备。 VRRP 高度优先设备的通知、连选连任和转让 Master 状态。
VRRP 主备选举 (2

VRRP 主备选举 ( 3 )

通常情况下,VRRP 路由器的接口 IP 该地址与虚拟路由器不对应 。 IP 因为地址重叠 我们会为虚拟路由器 设置第二个路由器 IP 不使用路由器界面的地址 IP 地址当然,也有例外,例如某些网络缺乏知识产权处理资源。还可以选择连接路由器。 IP 虚拟路由器使用这个地址。 现在路由器是无条件的 Master 。
无法手动将 VRRP 接口优先级配置为 255,当接口 IP 地址为 IP 当地址为所有时,将自动指定优先权。 255 。
VRRP 主备切换

当 Master 设备主动放弃 Master 地位(如 Master 当设备离开备份组时, 优先级会被传递 。 0 的通告报文,用来使 Backup 设备快速切换成 Master 设备,而不用等到 MASTER_DOWN 计时器已耗时, 称为时间变化 。 Skew_time (( 256-priority ) /256 )。
当主控设备因网络中断而无法发送通知信息时,备份设备不知道其运行状态。。等到 MASTER_DOWN 等计时器用完再说 Master 由于设备无法正确正常工作,状况改为: Master 。
VRRP 主备回切 (1)

1在正常情况下,总设备负责传送用户信息,如图所示,所有用户流量均通过R1发送。
当R1失败时,网络恢复了VRRP的主要选举,当时R2成为新的主机设备,负责发送用户信息,如图所示。
VRRP 主备回切 (2)

3.
在第一储备金被交换后,VRRP后备小组启动了缉获模式,总共为:3分钟。xAdver_Interval+Skew_time+Delay_time
在抢占模式下,当 Master 如果设备状况不良,或网络质量低,这将导致 VRRP 备份组经常变化,导致终端被触发。 ARP 为解决这一问题,经常更新表格。 通常,定时器被编程接管。 ,通过 MASTER_INTERVAL 超时等待计时器,确保国家稳定,然后采取主要行动。
当 R1 当过错修复后,网络将重新启动。 VRRP 主备选举 ,由于 R1 的优先级大于 R2 ,所以 R1 又重新成为新的 Master 用于转发用户信息的工具
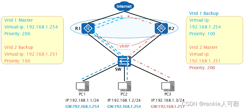
VRRP 负载分担
通过建立许多虚拟路由器,每个物理路由器可在各种甚高频路由器组中发挥不同功能,每个虚拟路由器的虚拟IP可作为一个不同的内部网关地址共享,其中分离了许多虚拟路由器,每个物理路由器可在各种甚高频路由器组中发挥不同功能,每个虚拟路由器的虚拟IP可作为一个不同的内部网关地址共享。

VRRP 监视上行端口

如果用户未配置 VRRP 监视上行端口,则当 VRRP 备份组中的 Master 设备 R1 如果上线接口或连接失效, VRRP 备份组无法感知, Master 交通量无法转发。 然而,由于主设计中没有开关, 导致了黑流洞的形成 。
VRRP 与 BFD 联动
当备份装置的 BRFD 传感器因将 VRRP 设置为 BFD 而失效时,不再等待 Master_Down_Timer 计时器超时而在BFP试验周期之后,将立即改变VRRP地位,届时将达到初级准备状态的一毫秒。

当VRRP后备小组与主要小组之间的联系失败时,此时此刻无法相互连接,因为《少数群体权利宣言》报告的互动性不够。备份设备必须等到 Master_Down_Timer 计时器过期后才能切换到 Master 设备 。在等待切换期间内,交通将继续通向师傅的设备此时此刻,这将造成商业流动损失。
通过在主控件和备份设备之间创建 BFP 会话, 并将其与 VRRP 备份设备连接, 您可以BFD系统一旦发生VRRP后备单位之间的通信故障,即查明它们之间的通信故障。万一发生故障,将首次通知后备后备队主预设开关,这是第一次通知后备队发生事故。这大大缩短了应用中断的时间。
在BFRD常规连接中,VRRP后备组根据BRD会议的条件修改优先顺序,决定是否根据调整后的优先顺序进行主开关。 通常 Master 尽管设备配置推迟使用, Backup 设备配置立即抢占 ,当 Backup 设备检测到 BFD 会话状态出现 DOWN 在此之后,它比提高自己的优先地位更为重要。 Master 优先级实现快速切换 ,当故障排除, BFD 会话状态出现 UP 时, 新的 Master 以较低的优先级别发货。 vrrp 稍稍等待之后,转回报告。 Backup 。
VRRP 与 MSTP 结合应用

MSTP是将一个或多个VLAN绘制成一代人树的一个实例,许多VLANs在同一代人树上共享同一代人树,而MSTP则承担负载平衡。
为提高网络可靠性,VRRP配置网关根据网络拖网变化提供灵活的自动转换。
VRRP+MSTP使网络冗余成为可能,同时完成负载共享。


本文由 在线网速测试 整理编辑,转载请注明出处。