最后更新:2022-04-08 07:53:59 手机定位技术交流文章
串口通讯:
阳性原子和野火
系列通信(系列通信)是各种装置之间经常发生的系列通信。因为它简单便捷,这种通信得到大多数电子设备的支持。在排除故障设备的同时,电气工程师通常利用这种通信方式输出调试信息。在计算机科学里,分权有助于简化大多数困难情况。例如,芯片被分为内核层和碎片,STM32标准图书馆作为发报机和用户代码之间的软件层。对于通讯协议,我们也对它有多层次的理解。最根本的是将其分为物理层和协议。物理层确定通信系统的机械和电气部件。保证物理媒介的原始数据传输。协议一级从根本上界定了通信逻辑。收件者和发件人采用一致的数据包装和包装标准。简而言之,物理层决定着我们是通过嘴唇还是通过肢体交流。协议层面允许我们用普通话或英语交谈。
就系列通信而言,STM32芯片提供了若干ASART外部参数。换句话说,一个普遍同步的快速收发器将能够与外部设备进行全时数据交换。有别于USART,外面还有UART它利用USART消除同步通信功能。只有异步通信。同步和萎缩之间的主要对比是,在通信中,你不需要向外部世界提供时钟输出。我们主要通过UART进行互动。USART满足了NRZ非同步数据格式的外部设备需求,这些数据格式是行业标准。此外,使用小数点的港口速率发电机,它可以提供各种港口价格。这增加了它的受欢迎程度。USART能够同步单向通信以及半双向线路。
信件以及局域网、智能卡协议和IRDA SIR ENDEC要求均得到支持。
USART支持能够进行高速数据传输的DMA,特别是DMA章节详述的DMA应用。
在STM32中,USART只使用“打印”程序信息。通常,对计算机的USART通信港是专门为硬件设计保留的。您可以“ 发布” 某些调试信息, 在计算机端的串次调试帮助工具上使用, 以便用于调试 。这包括确认软件是否正常运行,指明出错地点,等等。
STM32的USART输出为TTL平面信号,可转换成使用MAX3232装置的RS-232标准信号。
物理层:
RS-232中都具体规定了信号的目的、通信接口和信号水平。
DB9接口上连接两个通讯装置的连线信号线。为了发送数据信号,序列信号线采用RS-232标准。因为控制器无法立即识别RS-232级标准信号因此,这些信号被一个“孤立的芯片”转换成一个控制器识别的“TTL校准”信号。才能实现通讯。
根据采用的通信级别,如表TTL统一标准和RS232统一标准所示,序列通信可分为TTL标准和RS-232标准。
二进制逻辑1使用5V,逻辑0使用0V,逻辑1使用15V,逻辑0使用+15V,改进序列通信的远程传输和抵抗干扰。
DB9 信号线描述 :


协议层
序列数据包从发报机通过它自己的TXD接口发送到接收装置的RXD接口。在连环通信协议层中它描述了包件的内容。它由起点、主要数据、检查站和停留点组成。双方必须商定数据包格式,以便正确接收和发送数据。
波特率
在非同步通信中没有时钟信号,正如前述DB9接口没有时钟信号一样。因此,两个通讯装置必须商定一个港口费率。即每个码元的长度,为了解码信号字符串数据包的基本结构, 每个单元格用虚线分隔, 代表一个代码美元 。标准港口费率为4800、9600、115 200等等。
通讯信号开始和结束
序列通信的数据包从起始信号开始,到停止信号结束。第一个信号用逻辑的 0 位表示,而停止信号可以是 0. 5、 1、 1. 5 或 2 个逻辑的 1 位表示,它们只能由当事人商定。
有效数据
原始数据内容(又称有效数据)的传输是在软件包启动后进行的,通常被接受为5、6、7或8位长。
数据校验
在有效数据之后,可用数据检查器作为选项。由于数据传输对外部干扰的相对敏感性,数据传输存在差异。这一点可以通过将上校纳入传输过程加以纠正。核查技术有:奇数(奇数)、奇数(偶数)、0(空间)、1(标记)和不检查(等同)。
• 可接受的数据和核查的奇特核查标准中的“1”是一个奇数。例如,01101001是一个8比特的有效数字。目前共有4个“1个”。为达到奇校验效果,校验位为“1”,最后传输将由8位有效数据加1位核查组成,总共9位。
2 与奇异的核查要求相反,框架数据和校准中的“1”数字必须均衡,例如数据框:1101010,数据框中的“1”数字为4,检查位置为“0”。
3.0 核实为“0”和“1”,而不论正确数据为何。
4 在没有核查的情况下,数据集缺乏验证地点。
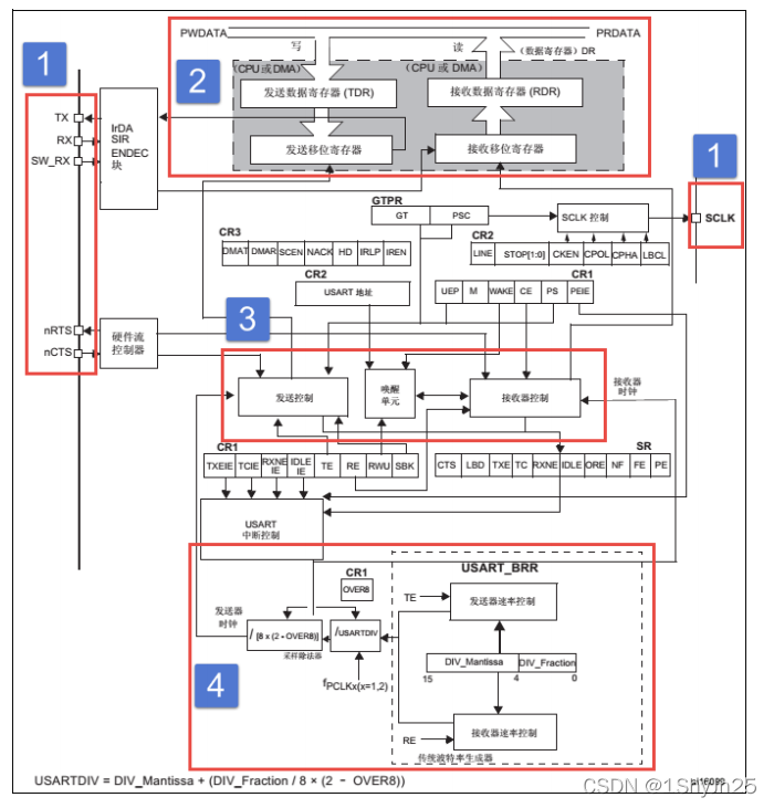
USART 函数的框架 :

功能引脚:
TX: 将输出数据发送到脚上 。
RX: 从脚部接收数据 。
SW_RX:只接收单线和智能卡模式的数据,不对外介绍。
nRTS代表发送请求。n 表示存在有效的低水平对应物。如果它执行RTS流动控制,当USART接收器准备接收补充数据时,它将NRTS设定为低水平;当接收器满时,将NRTS设定为高水平。NRTS将升到高点。只是软体流量控制 由脚覆盖。
nCTS:清除以发送 (Clear To Send),n 表示存在有效的低水平对应物。如果使能 CTS 流控制,发送器在发送下 一帧数据之前会检测
nCTS 引脚,如果为低电平,表示可以发送数据,如果为高电平则在发送完 当前数据帧之后停止发送。只是软体流量控制 由脚覆盖。
SCLK: 脚是发件人时钟的输出。 此脚只在同步模式下使用。 表格显示了 STM32F429IGT6 芯片的 USART 脚释放 。
STM32F429IGT6 STM32F429IGT6 STM32F429IGT6 STM32F429IGT6 STM32F429STM32F429

本文由 在线网速测试 整理编辑,转载请注明出处。