最后更新:2022-05-10 01:10:20 手机定位技术交流文章
用户必须能够随时与外部网络互动,但内部网络的大多数主机只有一个网关。IP如果目前提供出口门技术设备,主机与外部网络的连接将中断,因此,配置若干出口网关是提高网络复原力的典型方式。
为此,IETF组织推出了VRRP在许多出口网关的情况下,东道主只需要配置一个虚拟网关。IP地址作为出口大门,确保连接外部网络的局域网主机的可靠性。
VRRP【Virtual Router Redundancy Protocol】当地局域网(局域网)中唯一的虚拟路由器。ID和虚拟IP事实上,虚拟路由器有一个地址Master设备和若干Backup装备构成。 在正常条件下,所有作业均进行。Master掩埋, 所有用户都需要做的都设置此虚拟IP为网关地址。当Master出现故障时,Backup操作被及时转换为备用路由器,以确保通信的连续性和可靠性,用户不需要进行任何配置改动,也没有发现任何故障。
VRRP的Master选举优先使用,优先范围是:0~255优先权是默认设定的。100。 通过指定优先大小在界面上手工选择Master设备。
VRRP的应用场景VRRP虚拟路由器的配置VRRP优先级的方法VRRP主备状态的方法
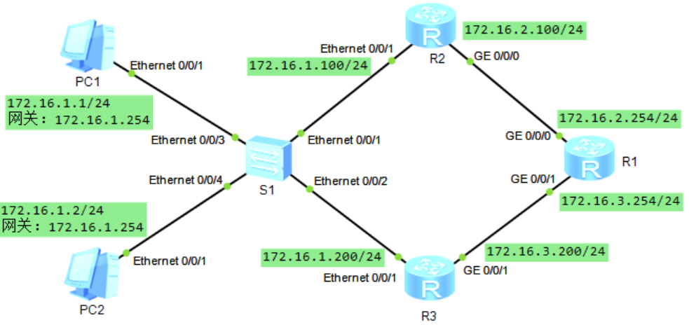
照片中描述了基本安排。
在路由器上部署OSPF网络
对两个出口网关路由器来说,第一备份已经完成,即通常,只有第一网关可以运行,但如果失败,可以立即转换到备用网关。
在R2和R3上配置VRRP使用“ vrrp vrid 1 虚拟ip” 命令的程序命令创建VRRP备份组,指定R1与R2处于同一个VRRP备份组内,VRRP备份组号为1,配置虚拟IP为172.16.1.254。**注意虚拟IP必须和当前接口IP位于同一地区。 **
经过配置后,PC将使用虚拟路由器IP地址作为默认网关。
在VRRP优先权根据协议确定路由器在备份组中的功能,优先权根据协议确定,优先权人成为Master如果优先级相同,则比较界面。IP地址越大越好Master。优先级默认值为100,0被系统保留,255保留给IP地址拥有者【当一个VRRP真实路由器 IP 地址和虚拟路由器 IP 地址IP这个路由器被称为虚拟路由器IP地址拥有者】使用。

如果您想要看到当前的路由器,请点击此处。VRRP精简信息可用语句display vrrp brief
检查 PC 到达 R3 的连接, 以检查数据是否已通过 Master 传送 。

这一实验改编自《中国商业HCNA网络技术实验手册》,这是一本为新手学习计算机网络协议和熟悉电子NP操作而高度推荐的书。
本文由 在线网速测试 整理编辑,转载请注明出处。