最后更新:2022-06-01 21:30:22 手机定位技术交流文章
Isis bgp 裂纹 ospf eigrp
自动学习路径细节自动学习路径激活
R3路由器配置:
在学习前,请使用默认的路线表信息。
配置动态路由:
R2路由器建立其所述网络如下:
R3路由器配置的网络通知 :
ATM 自动学习后的数据
向 vlan 添加接口
单臂路由:
https://blog.csdn.net/XiaoXingalei/article/details/124259214
网络层次结构
核心层:主要部署路由器设备,以便与外部网络连接,并配有多余的容量。
汇合层:三层交换设备主要用于适当的安全出入控制和连接连接。
进入层部署的二层交换设备大幅增加,供终端进入。
只有物理层协议 由单层开关支持。
物理和数据链层的二级开关支持协议。
交换台有三级支持:物理层、数据连接层和网络层协议。
基本网络网络等级标准图表
局域网:私人拥有的网络范围,更大的局域网也称为公园网络。
覆盖一个城市的网络所覆盖的地区被称为城市地区网络。
广域网:广域网覆盖全国或全世界领土,因特网是世界上最大的广域网。
OSI代表开放系统间公约。它表示开放系统是相互联系的。国际标准化组织(标准化组织)建立了现场视察模式。该模型具体规定了计算机互联的要求。它是建立和界定计算机网络通信的基础。OSI模式将网络任务通信工作分为七个层次。物理层、数据链接层、网络层、传输层、会话层、表达式层和应用层是这些层。
标准:
一. 服务员、计算机、手机、物理设备、物体联网和智能机器人
电线、光纤、水晶头、光纤模块和照明。
3.交换机 路由器
四、不同的SSH WEB服务

OSI 7级模型模拟图
OSI 7层建筑图
首要目标是为方案提供利用网络接口和基于应用程序的各种接口协议的机会。


负责网络与网络的连接(TCP、UDP)。
网络层的主要作用是路线和地点,主要接触IP协议,即互联网协议地址。
数据链路层

物理层

物理层标准规定了信号、连接器和电缆规格,以及界面类型、电缆类型和设备(中心枢纽)。
单一工人:(无线电)通信。只有一方发送,另一方接收。
在通信的这种时刻,只有一方担任发件人,另一方担任接收人,通信随时可以改变,以便发送人成为接收人,接收方成为发送人。
全职:(电话)双方可同时担任发件人或接收人。
一. 定购单浏览器访问游戏服务器网站
厨师开始制作鱼头、生成数据、从驱动器中提取代码文件并应用层。
三个鱼头 加密数据 包装盘子 象征层
用户和服务连接状态
五. 安全地向顾客(通过信使)运送食物,通过TCP协议(传输层)发送数据。 安全地向顾客(通过信使)运送食物,通过TCP协议(传输层)发送数据。
第六,送货地址是什么?
七,你移动的时候骑自行车很困难
第八,我们怎么到那里?
封装过程:自上而下密封
来自应用层、表达式层和会话层的 PDU 数据
TCP议定书转让层
网络级的包装 TCP 协议+ IP 地址
TCP协议+IP地址+MAC地址=数据链层
物理层: 位数据转换为位数据

从下到上, 包装过程
物理层:位 比特
见数据链接层MAC地址
见网络一级IPIP地址
见转移层的TCP协议。
前三层:数据内容
未知端口: 计数大于 1024 的端口被称为未知端口 。
cat /proc/sys/net/ipv4/ip_local_port_range



家居路由器上的 DHCP 设置
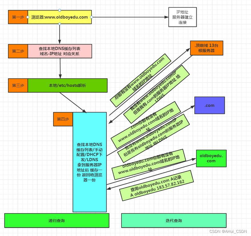
DNS,又称域名系统,对网站的功能至关重要,主要是将网站域名解构成相关IP地址。
通用域名提供者和 DNS 服务器使用Udp 53 端口。
例如,https://ww.unep.org。我不知道你在说什么,亲爱的。” com,这不是一个域名, https是一个协议。我不知道你在说什么, com。"
每个域名以点数结尾。 根域名已被删除以清晰化 。
顶层域名是根域名的下一个级别。 com是顶层域名, 普通的顶层域名后缀。 我不知道, 我不知道。 我不知道, 我不知道, cn, cn, cn, cn, cn. I don't know, but I don't know. Org et al., 这些是固定的, 用户无法编辑, 他们只能选择 。
一个权威域名,如Baidu,是更高一级域名的下一个级别。在Com.Beidu,这个权威域名是我们自己注册的域名。
主机名是顶级域名, ww 指主机名, 我们可以在 nginx 等服务器上创建并一般更改主机名 。
Beidu com是一个网站 分析DNS程序
当浏览器从 ww.com 接收输入时。 如果您搜索记录, 您可以回到 ip 地址完成处理 。
如果浏览器缺少缓存, 请再次搜索系统缓存 。 同样, 如果您搜索记录, 您可以直接到 IP 地址完成处理 。
如果操作系统缺少缓存, 浏览到本地主机文件, 通常在“ C: WindowsSystem32dreventc” 中找到 。
最近,网上分发阻止了11名妇女改变当地主机文件,基本上将付款接口与错误的ip地址连接,造成付款失败,从而切断了11名妇女的双手。
如果本地主机文件没有注册, 则必须联系本地 DNS 服务器, 必须知道本地 DNS 服务器的 IP 地址 。
当地服务器地址往往由当地网络服务供应商提供,例如移动运输公司、电信公司等等。通常通过DHCP自动分发。当然,你可以个性化它。目前大部分使用是谷歌的公共DNS、国内的公共DNS和Ali的。
您可能注意到一台奇特的计算机可以定期访问 {%, 但可能不会装入网页。 这很可能是由于 dns 域名有问题, 您可以尝试手动为 public dns 设置 dns 。
找到本地dns后,它还将首先检查自己的缓存。如果有记录就返回,如果没有记录,它开始移动到先前显示的 root 域名服务器 。应当指出,虽然根域名服务器IP地址一般是固定的,因此,根域名 IP 地址往往被指定给本地 DNS 服务器。https://www.uedbox.com/post/50977/
全世界现有13个根域名服务器(这里不是13个服务器)。有13个IP地址以字母A-m,必须强调,必须更有效地使用所有域名,以便更有效地完成对全世界所有域名的研究。根域名服务器不会直接拆分域名 。相反,单独的口译请求将分配给下列服务器。dns 域名系统的树结构如下所示。
请注意,DNS域名服务器通常分为三类:根域名服务器(..),顶级域名服务器(..)和权威域名服务(..)。
当根域名收到本地 dns 分辨率请求时, 发现它是一个后缀. Com, 顶级域名服务器 ip 地址将返回本地 dns 。
本地 DNS 然后将使用返回的 IP 地址来定位相关的顶层域名服务器, 顶层域名将返回域名的权威服务器 。
本地 dns 也将 IP 转至相关的权威服务器, 该服务器最终将相应的主机ip ip 解析记录( 也称为 A 记录) 返回本地 dns 。
本地 DNS 将缓存已解析的 IP 地址信息, 以便向客户端发送记录 A 信息 。
客户从本地的DNS得到记录A, 隐藏记录到本地的位置, 然后使用受访者的Pip地址访问ww.un.org。
这将完成域名解剖程序 。
以下图示说明了上述交叉核对方法。
递归查询: 浏览器–>浏览器缓存–>系统缓存–>Hosts文件–>LDNS
迭代查询: LDNS–>根–>顶级域名–> 权威域名 有去有回
在整个分析过程中,使用了两个具体的查询:
从客户端向本地 DNS 服务器的递回查询
根域名服务器 顶级域名服务器 当局域名服务器 局域名服务器: 迭接查询
递归查询进程取代了“ 查询的提供者”, 而迭代查询进程则取代了“ 查询的提供者” 。
A记录:
记录A是将域名翻译到IP地址的过程:ww.un.org.
获取录音命令的方法 :
使用挖掘,安装捆绑- 用户软件包 。
1) dig www.baidu.com
我不确定你在说什么, baby.com +trade - 展示了整个 DNS 解决过程。
2) nslookup www.baidu.com
3) host www.baidu.com
4) ping www.baidu.com
要在 Windows 上看到 DNS 解析缓存, 请使用 ipconfig/displaydens 命令 。
本文由 在线网速测试 整理编辑,转载请注明出处。